Researchers introduce a novel
Fault-tolerant design approach based on
Approximate
Computing, abbreviated as
FAC. Before delving into the details of FAC, researchers briefly discuss the merits of approximate computing. Approximate computing is a promising alternative to traditional accurate computing, especially for inherently error-tolerant applications. By accepting a certain level of compromise on the computation accuracy, approximate computing offers advantages such as reduced area, lower power dissipation, higher processing speed, and improved energy efficiency
[13][14]. The benefits of approximate computing have been demonstrated for various practical applications, particularly those that exhibit inherent error resilience, such as multimedia encompassing digital signal processing, computer graphics, computer vision, neuromorphic computing, and the implementation of hardware for AI, machine learning, and neural networks, etc.
[15]. Consequently, leveraging the potential of approximate computing becomes an appealing prospect for designing fault-tolerant processing units, especially in resource-constrained environments like space, where area efficiency, low power dissipation, high processing speed, and energy efficiency are critical factors.
Previous works
[8][9][10][11] have suggested alternative (approximate/accurate) implementations of redundancy. However, as discussed in Section 2, these alternative approaches suffer from drawbacks and are unlikely to be used for practical applications. In contrast, the proposed FAC could be a practical alternative. FAC is generic and can be applied to address any order of NMR. Nonetheless, researchers consider a 3-tuple version of FAC to facilitate a direct comparison with TMR. To showcase the distinction between TMR and FAC, researchers illustrate their representative architectures in
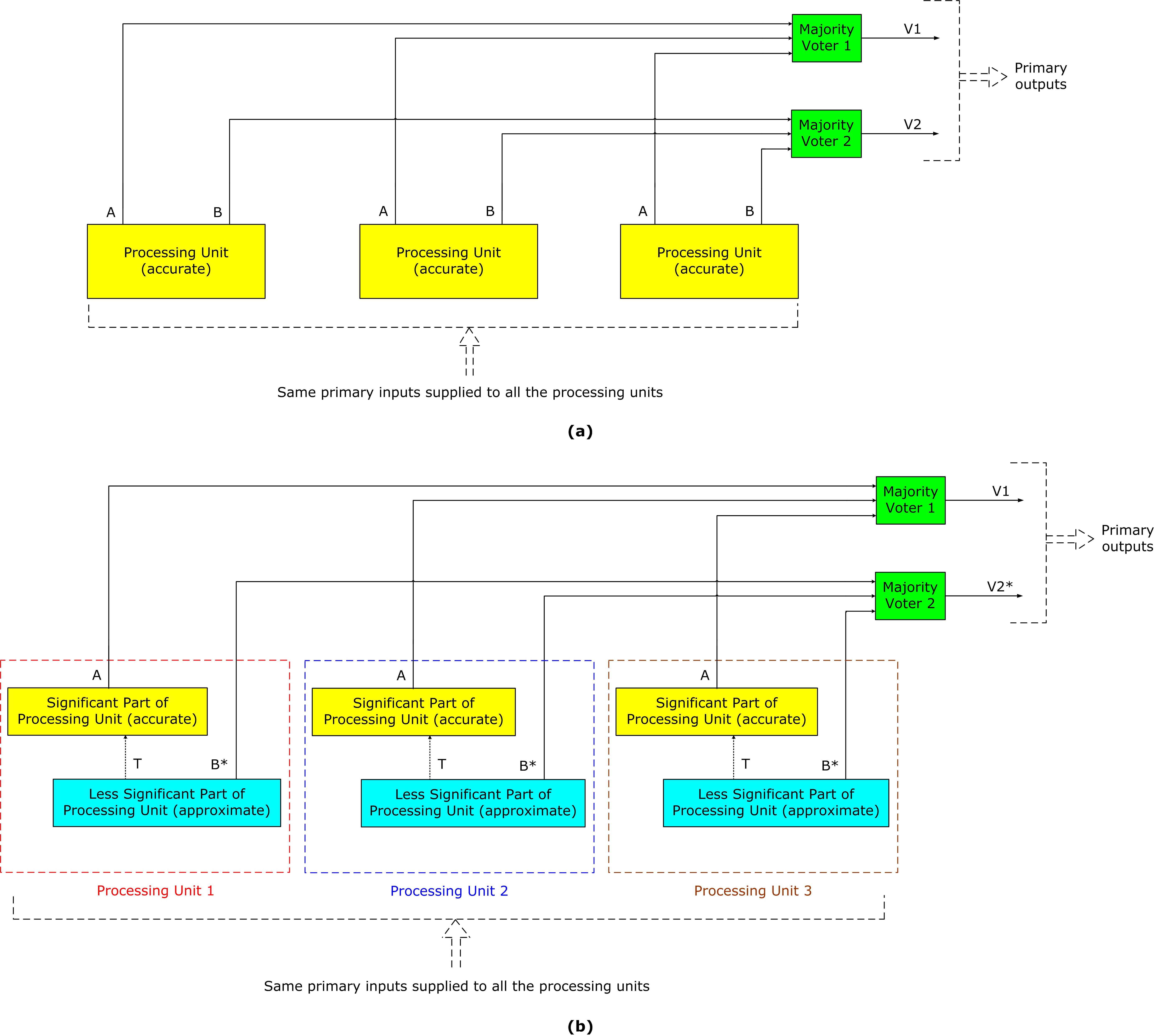
Figures 1a and b.
In TMR, three identical processing units are used, as shown in
Figure 1a, and the processing units are all accurate. The majority voters utilized in TMR are also accurate. The outputs of each processing unit are represented by A and B, with output A assumed to hold more significance than output B. This assumption is reasonable, particularly for arithmetic circuits, where the output bits vary in significance from most significant to least significant. The outputs A and B from the processing units are subjected to voting using majority voters 1 and 2, respectively. A 3-input majority voter synthesizes the Boolean function F = XY + YZ + XZ, where F denotes the output, and X, Y, and Z denote the inputs. Various majority voter designs relevant to TMR are available
[16][17], with the majority voter typically assumed to be perfect. However, if the majority voter cannot be assumed to be perfect, redundancy can be applied to the majority voter, like the processing units. The primary outputs of the TMR implementation, denoted as V1 and V2, are the outputs of majority voters 1 and 2, respectively. By triplicating the processing units and using majority voters, a TMR implementation would effectively conceal a single fault(s) or a faulty processing unit.

Figure 1. Example block-level illustrations of (a) TMR architecture, and (b) proposed FAC architecture. B* of (b) may or may not be equal to B of (a), depending upon the inputs supplied.
Referring to Figure 1b, the proposed redundancy approach (FAC) involves partitioning a processing unit into two parts based on the significance of their corresponding outputs with respect to the primary output. FAC involves dividing the processing unit into two tailored parts based on an application’s specific requirement. This implies that the two parts could be of equal or unequal size, depending upon the application. FAC triplicates both the significant and less significant parts. Further, in FAC, the less significant part of the processing unit is approximated instead of being retained accurately. The constituents of processing units 1, 2, and 3 are depicted within red, blue, and brown boxes in dashed lines in Figure 1b. Nevertheless, all three processing units are identical. It should be noted that each processing unit’s less significant part in FAC is identical and may or may not be connected to its corresponding significant part. The connection depends on the manner of logical approximation applied to the less significant part of the processing unit. The connections between the less significant and significant parts of each processing unit in FAC are represented by dotted black lines in Figure 1b, with the intermediate output being denoted as T. FAC possesses fault tolerance like TMR, as it can mask any single fault in the significant or less significant part of any processing unit or tolerate a faulty processing unit. However, because the triplicated less significant parts are approximated, the practical applicability of FAC hinges on two factors: (i) The manner of logical approximation applied to the less significant parts of the processing unit, (ii) The extent of approximation incorporated in these less significant parts.
In Figure 1b, output A from processing units 1, 2, and 3 is subjected to voting using majority voter 1, resulting in output V1. This voting mechanism is also employed in TMR. As mentioned earlier, the triplicated less significant parts of processing units 1, 2, and 3 in FAC are identical but approximate. Consequently, the output B* from processing units 1, 2, and 3 may or may not be equivalent to the output B of the accurate processing unit, and this depends on the inputs supplied. For instance, if researchers assume that a 2-input EXOR gate having inputs X and Y was used to generate output B in TMR, the EXOR gate will output 1 if X ≠ Y and 0 if X = Y. If, due to approximation, the 2-input EXOR function (of TMR) is replaced by a 2-input OR function in FAC, the OR gate will output 1 when X = Y = 1, and X ≠ Y, and output 0 only when X = Y = 0. Thus, for the conditions where X = Y = 0 and X ≠ Y, both EXOR and OR gates will produce the same output; however, when X = Y = 1, the outputs of the two gates will differ. Hence, B* may or may not be equal to B based on the inputs supplied. In FAC, the output B* from the less significant parts of processing units 1, 2, and 3 are subjected to voting using majority voter 2, resulting in the output V2*. It should be noted that V2* may or may not be equal to V2, and V1 and V2* represent the primary outputs of an FAC implementation.
Arithmetic circuits, including adders, multipliers, dividers, and data paths containing functions like the discrete Cosine transform, finite/infinite impulse response filter, and sum of absolute difference, etc. exhibit varying degrees of significance in their output bits. This characteristic allows researchers to partition these processing units into significant and less significant parts, presenting an opportunity for implementing them according to FAC. Depending on the target application, the less significant part of a processing unit can be approximated to a suitable degree. Similarly, logic functions can be redundantly implemented according to FAC, and again, the level of logic approximation for the less significant part should be determined based on the specific application.
4. Digital Image Processing Application
To compare the performance of TMR and the proposed FAC, a digital image processing case study involving fast Fourier transform (FFT) and inverse fast Fourier transform (IFFT)
[18] was considered. A set of 8-bit grayscale images with a spatial resolution of 512 × 512 was randomly chosen for evaluation. Each image was converted into a matrix format and subjected to FFT computation, followed by image reconstruction using IFFT. The FFT and IFFT computations were carried out in integer precision with scaling to ensure that no data loss or overflow occurred during the computations. Multiplication was performed accurately, while the addition was performed accurately using the precise adder and inaccurately using an imprecise adder, separately. The architecture of the imprecise adder
[19] used in the FAC approach is depicted in
Figure 2 which contains two parts viz. a violet section representing the accurate part and a pink section representing the approximate part. The accurate and approximate parts of the imprecise adder are marked in
Figure 2 for easy comparison with
Figure 1b. The accurate part is considered significant, while the approximate part is regarded as less significant. In
Figure 2, the adder size is N bits, the size of the approximate adder part is L bits, and the size of the accurate adder part is (N–L) bits. The accurate part adds (N–L) input bits along with a carry input provided by the approximate part and produces (N–L+1) sum bits. In the approximate part, sum bits SUM
L–1 up to SUM
L–4 have reduced logic while the remainder of the sum bits SUM
L–5 up to SUM
0 are assigned a constant 1 (binary). For synthesis, SUM
L–5 up to SUM
0 are individually connected to tie-to-high standard library cells. The value of L is typically determined based on the maximum error tolerable for a given application. The adder inputs are represented by A
N–1 up to A
0 and B
N–1 up to B
0, while the adder output is denoted by SUM
N up to SUM
0. Subscripts (N–1) and 0 indicate the most significant and least significant bit of the adder inputs, and subscripts N and 0 signify the most significant and least significant bit of the adder’s sum outputs, respectively.

Figure 2. The architecture of the N-bit imprecise adder used for FAC implementation.
TMR utilizes the precise adder while FAC uses an imprecise adder (illustrated in
Figure 2). Experimentation with many images was conducted to determine the maximum allowable approximation for the imprecise adder, ensuring acceptable image quality after processing. The fundamental principle in approximate computing is incorporating the highest degree of approximation that maintains an acceptable level of output quality. Typically, the nature and/or extent of approximation are determined through trial and error specific to a given application. From a hardware standpoint, employing less approximation than an application can accommodate called ‘under-approximation’ would yield satisfactory output quality but curtail the potential savings in design metrics achievable when compared to using precise hardware. Conversely, adopting a level of approximation that exceeds what an application can tolerate called ‘over-approximation’ would result in subpar and unsatisfactory output quality (despite yielding exaggerated savings in design metrics), which is undesirable. Hence, the ideal approach is to identify the ‘optimum approximation’ that an application can embed while ensuring a practically acceptable output quality. This strategy allows for the maximization of design metric savings compared to using precise hardware, without compromising the output quality beyond the acceptable threshold for the given application. In a prior work
[20], it has been illustrated how the quality of processed digital images varies for the three example scenarios of under-approximation, optimum approximation, and over-approximation. Here, for a 32-bit addition, the maximum acceptable approximation while ensuring an acceptable output quality (here, image quality) was found to be using 10 sum bits for the approximate adder part (L = 10) and 22 sum bits for the accurate adder part (N–L = 22), which determined based on trial and error.
The results of digital image processing corresponding to TMR and FAC are depicted in Figure 3. To assess the quality of the processed images, the Peak Signal-to-Noise Ratio (PSNR) and the Structural Similarity Index Measure (SSIM) were calculated. PSNR serves as a general figure of merit for digital signal processing while SSIM specifically measures digital image processing quality. The ideal values are PSNR = ∞ and SSIM = 1 (decimal). In Figure 3, the images processed using the accurate adder representative of TMR exhibit ideal values of PSNR and SSIM. Despite using an approximate adder for the less significant part, the FAC implementation is found to consistently produce high-quality images comparable to accurately processed ones. Furthermore, FAC ensures 100% tolerance to all single-bit upsets, like TMR.





Figure 3. Results of digital image processing corresponding to TMR and the proposed FAC based on experimentation with some images. PSNR = ∞ and SSIM = 1 for the images processed according to TMR. FAC is seen to consistently yield images with PSNR > 30 dB and SSIM close to unity, which are acceptable.
5. Implementation and Design Metrics
To physically implement the adders used for digital image processing, researchers structurally described each of them in Verilog. The adders considered are (i) An accurate 32-bit carry-lookahead adder (CLA)
[21], representing a single adder, (ii) A 32-bit TMR adder, and (iii) A 32-bit FAC adder having a 22-bit significant part and a 10-bit less significant part (since the 22-10 input partition was found to be optimum for digital image processing, as noted in the previous section). The TMR adder utilized the accurate CLA structure
[21], and the accurate part of the FAC adder was also realized based on the same CLA structure. All adders were synthesized using a 28-nm CMOS standard digital cell library
[22]. A typical low-leakage library specification featuring a 1.05 V supply voltage and a 25 °C operating junction temperature was considered. During simulation and synthesis, default wire load and a fanout-of-4 drive strength were assigned to all sum bits. Synopsys EDA tools were used for synthesis, simulation, and the estimation of design metrics. Design Compiler was used for synthesis and to estimate the total area of the adders, including cells and interconnect area. To evaluate the performance of the adders, a test bench comprising over one thousand random inputs was supplied at a latency of 2 ns (500 MHz) to simulate their functionality using VCS. The switching activity was recorded while performing functional simulation, which was used to estimate the total power dissipation using Prime Power. Prime Time was used to estimate the critical path delay of each implementation. The design metrics of the adders, including area, power dissipation, and critical path delay, are given in
Table 1.
Table 1. Design metrics of non-redundant and redundant adders, implemented using a 28-nm CMOS technology.
|
Implementation
|
Area (µm2)
|
Delay (ns)
|
Power (µW)
|
|
Single adder (CLA)
|
527.45
|
1.13
|
91.7
|
|
TMR adder
|
1752.43
|
1.24
|
291.8
|
|
FAC adder
|
1410.06
|
1.05
|
219.8
|
The single adder (i.e., accurate CLA) exhibits the lowest area, and power dissipation among all the adders considered, but it lacks fault tolerance. In comparison, the TMR adder experiences increased delay due to the additional majority voter delay in its critical data path. The TMR adder occupies 2.3× more area and dissipates 2.2× more power compared to the single adder since it includes two extra CLAs and a majority voting logic. The proposed FAC adder features a 22-bit accurate (significant) part, and its critical path is governed solely by this accurate part. This is because, as shown in Figure 2, the accurate and approximate FAC adder parts are connected by a small carry input logic (represented by T in Figure 1b), defined as the logical conjunction of input bits AL–1 and BL–1. As a result, the FAC adder exhibits a reduced critical path delay even compared to the single adder (accurate CLA), and the TMR adder. Additionally, the approximate 10-bit sum logic of the FAC adder results in a smaller silicon footprint, leading to reduced power dissipation in comparison to the TMR adder. The proposed FAC adder reports significant reductions in design metrics compared to the TMR adder, including a 15.3% reduction in delay, a 19.5% decrease in area, and a 24.7% reduction in power.
Two commonly used metrics for assessing a digital logic design's energy efficiency and design efficiency are the power-delay product (PDP) and the power-delay-area product (PDAP). Minimizing power, delay, and area is desirable, so it follows that minimizing PDP and PDAP is also desirable. Compared to the TMR adder, the FAC adder achieves a 36.2% reduction in PDP and a 48.7% reduction in PDAP. From Figure 3 and Table 1, it is inferred that FAC is preferable to TMR for inherently error-tolerant applications.
6. Conclusions
A novel fault-tolerant design approach called FAC was introduced which has the same fault tolerance as NMR. Specifically, a 3-tuple version of FAC was examined, allowing for a direct comparison with TMR. A digital image processing application (representative of an error-tolerant application) was considered as the case study and the results obtained demonstrate the usefulness of FAC. For the example implementation considered, FAC was found to achieve reductions in all design metrics compared to TMR, without compromising the fault tolerance. To cope with multiple faults (i.e., with more than one corresponding output bit affected or more than one processing unit failing), according to NMR, a higher-order version such as quintuple modular redundancy, septuple modular redundancy, etc., may have to be used; the corresponding equivalent according to the proposed architecture would be a 5-tuple version of FAC, a 7-tuple version of FAC, etc.